| Order 750 checklists in MS Word and PDF printable format at $49.99 USD only. |
BUY NOW!  |
|
|
Anger Management Checklist
This anger management checklist is created to help all people in order of preventing stressful situations and objectionable consequences related to our demonstration of anger. Anger is one of the normal human’s emotions, but sometimes when anger gets out of control and turns destructive, it leads to problems in personal, social and professional life. This anger management checklist will help you to know if you have problems with anger, and will tell you some tips on how you may better understand and handle this powerful feeling until it becomes a problem.
anger-management-checklist.zip 6 Kb |
 |
|
Career Development Checklist
Thinking over promotion on a career ladder, it is not necessary to create the detailed plan. You should have a vision whom you wish to become and what skills and abilities you want to learn.
CareerDevelopmentChecklist.zip 4.2 Kb |
|
|
Daily Health Checklist
The given below Daily Health Checklist shows a series of tips that can help you feel yourself better and become an energetic person. Following the tips every day will let you work more and sleep better.
daily-health-checklist.zip 4 Kb |
 |
|
Discover Perfect Job Checklist
This checklist "to discover the job you were born for" can help everyone who has lost his/her job or is just disappointed over his/her current occupation. Probably it is time to study your real talents and aims to take a shot at new job. This checklist offers you ideas how to find out your real talents and unrealized dreams in order to give them a new chance .
ChecklistToDiscoverTheJobyouWereBornFor.zip 4.5 Kb |
 |
|
Fitness Checklist
This fitness checklist will be helpful to everyone who has aspiration to get into better shape, become healthier and stronger, but doesn’t know how to start yet. If you really want to perfect your body, then you need to have right mindset focused on strong goals, right fitness plan and diet. This fitness checklist explains how you should plan your fitness goals, how to get prepared, motivated and started.
fitness-checklist.zip 4 Kb |
 |
|
Getting Organized Checklist Getting Organized Checklist is a 'to do list' for you to organize your personal and professional life. Use this Getting Organized Checklist to increase
your personal productivity and success that depends much on how organized your life is.
Getting-Organized.zip 6.3 K |
 |
|
Goal Setting Checklist
"How to set goals?" is one of the most critical questions in the field of management. Managers and team leaders want to know how goals can be efficiently set and achieved. The given below Goal Setting Checklist will give pieces of goal setting advice and guide you through the process of setting and managing goals.
goal-setting-checklist.zip 5 Kb |
 |
|
Job Interview Preparation Checklist
This job interview checklist is designed for all job-seekers who want to pass the interview with their potential employer successfully. This checklist is one of the fullest interview checklists on the Web as far as it contains interview tips covering all essential aspects, being a complete interview guide on pre, during and post interview behaviors, preparations etc. This interview checklist will help you to make a positive first impression , express your strengths etc.
interview-checklist-for-applicants.zip 6.3 K |
 |
|
Job Search Checklist
Undertaking job search activities can be overwhelming. The following job search checklist will help you successfully manage your job hunting initiatives. The checklist allows you to keep your actions on track and remember that job searching is not always a linear path, so you may need to find yourself cycling through the process.
JobSearchChecklist.zip 4 |
 |
|
Oral Presentation Checklist
This oral presentation checklist will help you to understand the core principles of this process and to focus on them in order of bettering your delivery. With a help of oral presentation advice given in it you will know a proper speaker’s skills, tools and behaviours that are necessary for a successful presentation. Using simple oral presentation methods explained in this oral presentation checklist will help you to ensure good level of audience’s attention, comprehension of your messages, and as a result appropriate return on your efforts.
oral-presentation-checklist.zip 7 Kb |
 |
|
Quit Smoking Checklist
This quit smoking checklist is created for all people who wish to get rid of this addiction which exhausts our organism with adverse effects of smoke and nicotine. As many ex-smokers say it was a very difficult challenge for them, so you should get seriously prepared both methodically and mentally. This quit smoking checklist contains recommendations and practical tips providing quit smoking help to those who have decided to change their way of life.
Quit-smoking-checklist.zip 3 Kb |
 |
|
Personal Hygiene Checklist
In modern society it is very important to follow the basics of personal hygiene as it supports our social positions in communicating with other people and ensures our better state of health. This personal hygiene checklist is designed for people who would like to have an all round personal hygiene guide to assist them on keeping their body clean, fresh and healthy. This personal hygiene checklist contains a number of simple tips on how to reach a better hygiene routine.
personal-hygiene-checklist.zip 3 Kb |
 |
|
Self Assessment Checklist
This self assessment checklist will be helpful for anyone who would like to conduct self assessment process for better personality understanding and improvement. This self assessment checklist can be used by employers and HR specialists for making self assessment form to analyze subjected persons in order of studying their approaches on perceiving their actions and the following consequences to take all-round research reflecting personal values.
SelfAssessmentChecklist.zip 7 Kb |
 |
|
Self Improvement Checklist
This self improvement checklist is dedicated to consideration of how a person can become better and happier. In this self improvement guide we consider what actually the self-improvement means, as it is not a unilateral conception, but a complex of personal traits and views which should be analyzed and developed to make you really self-improved, sometimes even cardinally. This self improvement checklist will be helpful to anyone who would like to study and gradually better his lifestyle in the matters of health, mentality and personality.
self-improvement-checklist.zip 8 Kb |
 |
|
SMART Planning Checklist
SMART goal setting is well-known method which helps you to achieve your objectives and perform projects successfully. The most dangerous mistake in business and personal project management is to start a project without clear understanding of project goals. SMART planning checklist can help you to avoid this and many other mistakes which people can make when trying to plan their activities.
|
|
|
Stress Management Checklist
To succeed in managing stresses at your workplace, you should be ready to address organizational changes and implement proper stress management strategies. To learn more on this point, read the given Stress Management Checklist.
stress-management-checklist.zip 6 Kb |
 |
|
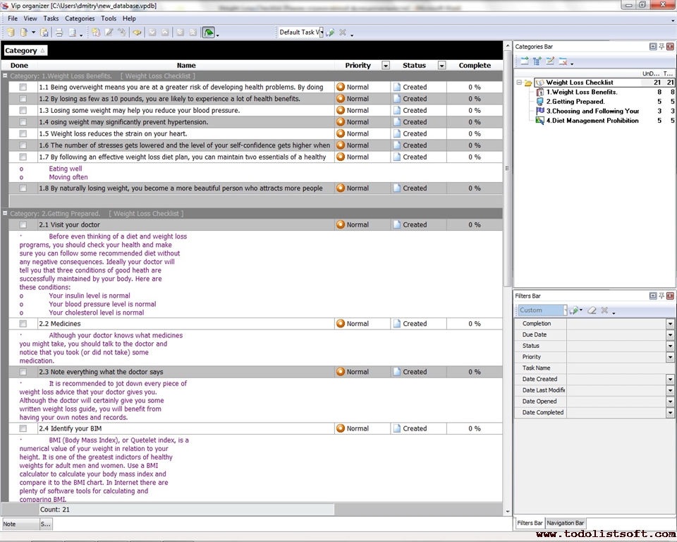
Weight Loss Checklist
Maintaining a healthy weight will give you many health benefits. If you suffer from overweight, losing as little as 5-10 pounds will help reduce your blood pressure, and then you will feel yourself better. Use the given Weight Loss Checklist to learn how to organize your day to follow your best diet and weight loss program.
weight-loss-checklist.zip 5 Kb |
 |
|
|
|